Jump to content

Recommended Posts

greybeard_52
Posted

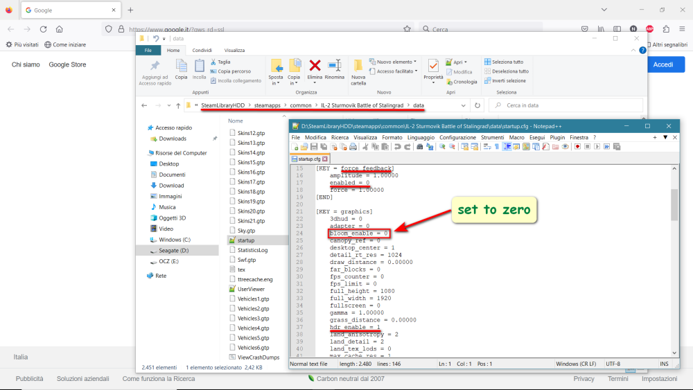
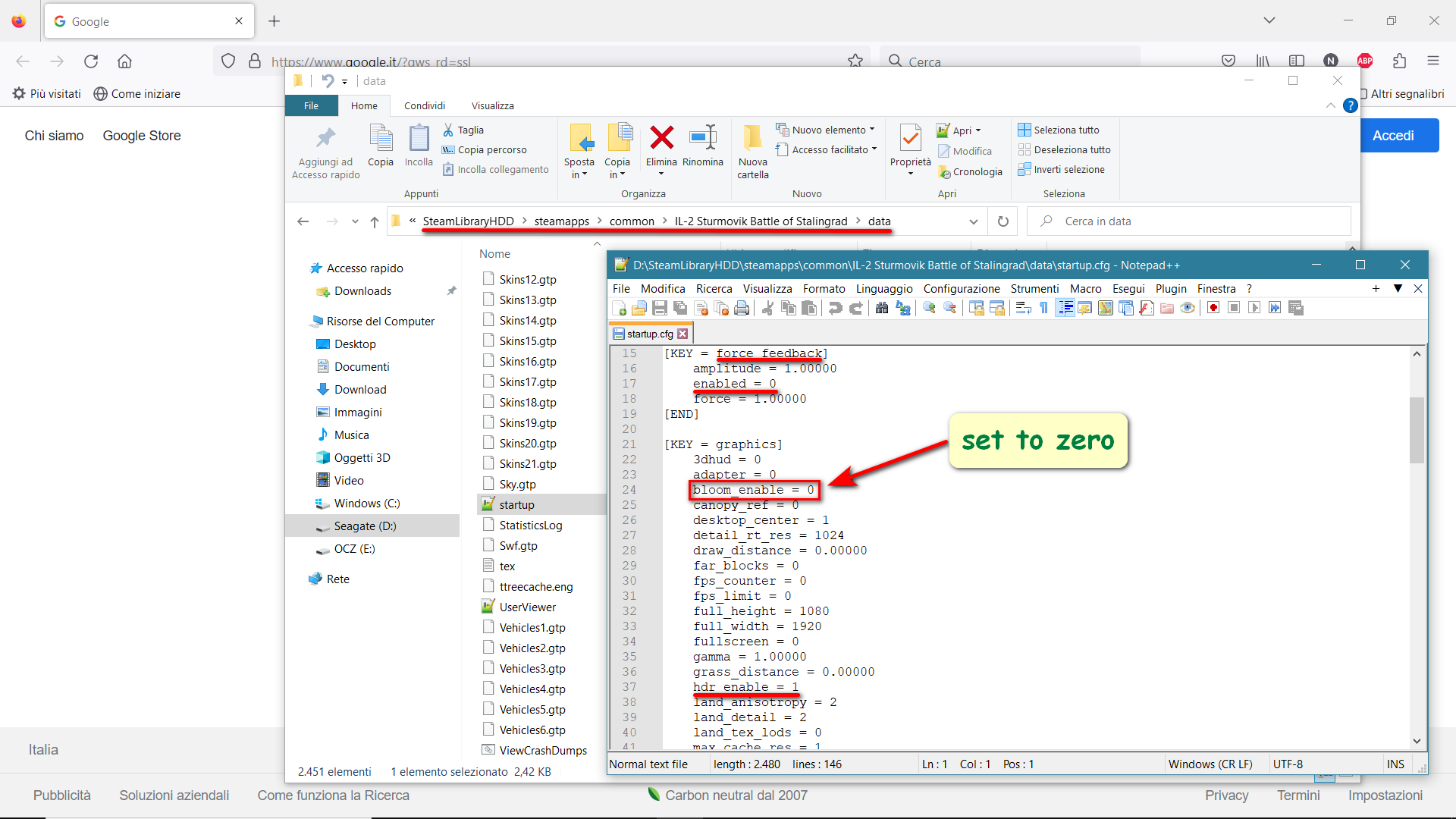
Open the "startup.cfg" file and set "bloom_enable = 0", after having enabled HDR from game settings. BTW, I noticed in this same file that "force feedback" is set to 1 by default, notwithstanding it is disabled in settings menu...? At any rate, I set it to zero too (don't know if it matters).

162011920_2023-03-1408_59_03-Greenshot.thumb.png.e99de70a392c6bc640d7c51d34f27463.png

  • Thanks 1

Create an account or sign in to comment

You need to be a member in order to leave a comment

Create an account

Sign up for a new account in our community. It's easy!

Register a new account

Sign in

Already have an account? Sign in here.

Sign In Now
×
×
  • Create New...