Jump to content

Kuban Autum pre-set still not sticking...now causing CTD's


Recommended Posts

Posted (edited)

I'm having a bad week in the editor it seems.

 

This problem was annoying before, but I already had all my objects placed, and the missions were running just fine.

Kuban Autumn preset reverting to "Lapino Summer" in the GUI, and no airfield textures.

 

Reported the problem, no response, no fix yet.

 

Now I get a CTD anytime I try to run a mission with the Kuban/Autumn preset/missing airfield textures...which is now, legitimately pissing me off and costing me time.

I know someone posted a text/editor fix before, but when opening the file I couldn't determine what exactly to change.

Can I get clarification on this please?

 

FFS maybe I should just change to Summer and forget it - who cares if the date says October right? 

 

 

Edited by Gambit21
Posted (edited)

Somethings to try, that I can think of:

Reset editor settings?

editorsettings.jpg.e47f7ffdb0f95d319bceb3fc00494a7c.jpg

 

Create a new mission file?

 

Maybe save what you have as a group and place in new (different season) mission?

 

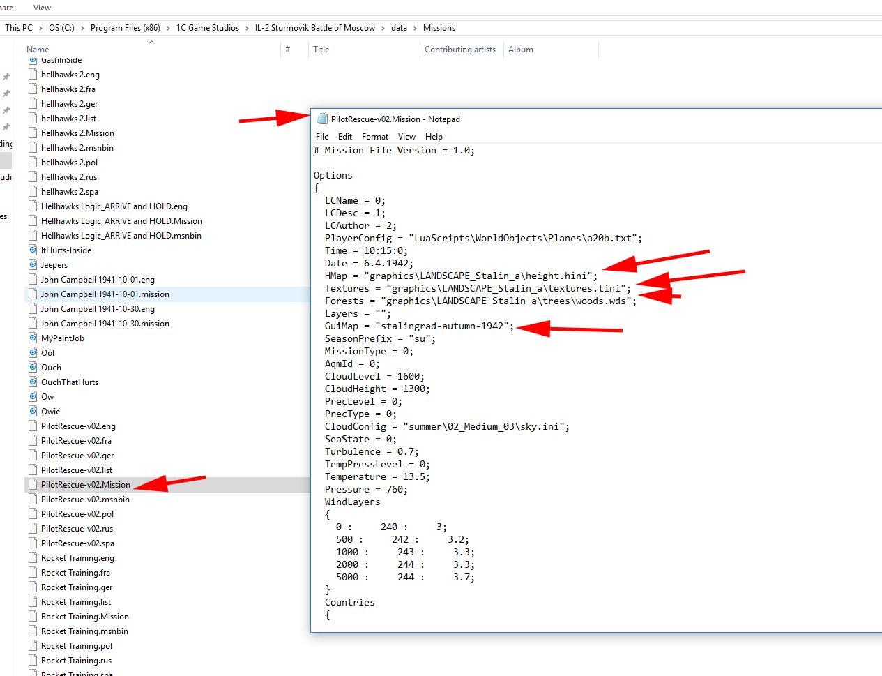
Check broken .mission file to see what settings are for season (possibly empty setting)?

 

Untitled-2.thumb.jpg.3419b46c27d5841c6d23859c19c9fc43.jpg

 

Check list file? Run integrity check?

 

Untitled-1.jpg.4f581ad1e69535eee884db77f10e840d.jpg

 

Idk... throw some salt over your shoulder? Get a lucky rabbits foot? Maybe some alcohol? I hear chicken noodle soup is good for times like this...

 

 

2684025396_549aedc904.jpg.436cd761dfe5a7155ed54ed3f17fcd19.jpg

Edited by [TWB]Sketch
Pictures for clarity
  • Thanks 1
Posted

Thanks Sketch! I’ll do more troubleshooting later.

Posted

Resetting editor settings didn't work.

F-it. I changed to Summer pre-set, which changes the map color, and brings my airfield textures back, and allows the mission to play.

Of course it resets all my dates and weather pre-sets...which thankfully I have written down (and a backup copy of the campaign to check as well)

Still annoying though.

Create an account or sign in to comment

You need to be a member in order to leave a comment

Create an account

Sign up for a new account in our community. It's easy!

Register a new account

Sign in

Already have an account? Sign in here.

Sign In Now
×
×
  • Create New...